Quảng cáo
1 câu trả lời 2157
* Các loại đối tượng trong Access là:
1. Bảng (table): Dùng để lưu trữ dữ liệu. Mỗi bảng chứa thông tin về một chủ thể xác định và bao gồm nhiều hành, mỗi hàng chứa các thông tin về một cá thể xác định của chủ thể đó.

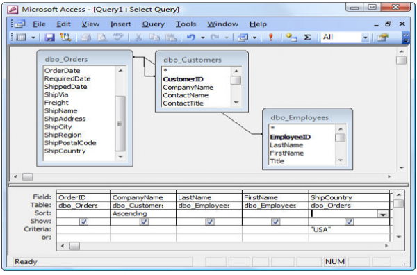
2. Mẫu hỏi (query): Dùng để săp xếp, tìm kiếm và kết xuất dữ liệu xác định từ một hoặc nhiều bảng.

3. Biểu mẫu (form): Giúp tạo giao diện thuận tiện cho việc nhập hoặ chiển thị thông tin.

4. Báo cáo (report): Được thiết kế để định dạng, tính toán, tỏng hợp các dữ liệu được chọn và in ra.

Quảng cáo
Bạn cần hỏi gì?
Câu hỏi hot cùng chủ đề
-
Đã trả lời bởi chuyên gia
149268 -
Đã trả lời bởi chuyên gia
99665 -
Đã trả lời bởi chuyên gia
97299 -
Đã trả lời bởi chuyên gia
79974 -
Đã trả lời bởi chuyên gia
72823 -
Đã trả lời bởi chuyên gia
55903 -
Đã trả lời bởi chuyên gia
55276
Gửi báo cáo thành công!
